Главная
Идеология
Методология
Система
Материалы
Техническая поддержка
Новости
Акции
О компании

Взаимодействие с КИС

Типы информационных систем и принципы взаимодействия

В информационной инфраструктуре телекоммуникационной компании могут функционировать следующие типы автоматизированных информационных систем с точки зрения ведения информационных ресурсов, решения функциональных задач обеспечения и поддержки технологических процессов ведения абонентов, процессов предоставления услуг, реализации задач комплексных расчётов, решения задач технической паспортизации объектов телекоммуникационных сооружений, канализационных и кабельных сетей, поддержки процессов технической эксплуатации и ремонта, поддержки финансово-экономической деятельности предприятия:

  • автоматизированные системы комплексных расчётов (АСКР),
  • автоматизированные системы технического и линейного учёта (АСТЛУ),
  • системы обеспечения финансово-экономической деятельности предприятия,
  • системы сбора, сохранения и обработки данных таксации и детального контроля,
  • системы предоставления, сбора, сохранения и обработки других телекоммуникационных услуг (доступ к сети Интернет, видеотелефонная связь и т.д.),
  • системы измерения, анализа и диагностики телекоммуникационных объектов и сетей,
  • другие системы общего и специального назначения.

Насколько эффективно функционируют каждая из приведённых автоматизированных информационных систем и насколько эффективно налажена взаимосвязь и обмен информацией между системами на основе стандартизированных интерфейсов и протоколов обмена данными, которые позволяют объединить все системы в единую информационную, функциональную и технологическую инфраструктуру предприятия, настолько в этом эффективно действует предприятие.

Одним из эффективных механизмов взаимодействия информационных систем и обмена данными между системами является технология WEB-сервисов.

Интерфейс и протокол взаимодействия с системой измерения, анализа и диагностики „МЕТРОЛОГ”

Для взаимодействия с системой измерения, анализа и диагностики „МЕТРОЛОГ” существует интерфейс и протокол взаимодействия с внешними информационными системами на основе технологии WEB-сервисов по стандартному интерфейсу SOAP.

Данный интерфейс и протокол взаимодействия базируется на следующих принципах и архитектурных особенностях:

  • абстрагирование пользователей внешних автоматизированных информационных систем (АИС) от механизмов взаимодействия с разными типами аппаратного обеспечения процессов измерения, анализа и диагностики;
  • внедрение единого унифицированного и автоматизированного подхода к организации процессов получения множества параметров измерения и диагностики для разных типов телекоммуникационных объектов и сетей;
  • система измерения в общем случае является сетью сервисов измерения;
  • АИС может взаимодействовать с множеством сервисов измерений;
  • получение параметров и диагностики состояния телекоммуникационных объектов и сетей с учётом синхронного и асинхронного характера процессов измерения;
  • сервис измерения должен описать себя – опубликовать список технических средств и список параметров, измерение которых он поддерживает;
  • решение о перенаправлении  запроса на тот или иной сервис принимается на основе маршрутной информации;
  • АИС выступает в роли клиента сервисов измерения;
  • взаимодействие между системами осуществляется по протоколу SOAP. В качестве протокола транспортного уровня выступает протокол HTTP;
  • система измерения решает задачи аутентификации и авторизации участников процессов измерения, а также задачи защиты сообщений компонентов системы от несанкционированного доступа;
  • система измерения решает задачи приоритетности и очередности обработки запросов на измерение.

Режимы взаимодействия внешних АИС с системой измерения, анализа и диагностики

Для процессов измерений и диагностики взаимодействие между внешней АИС и системой измерений может осуществляться с помощью следующих режимов:

  • Режим Запросов

Под режимом Запросов подразумевается ЗАПРОС на выполнение определённого теста (команды) для определённого оборудования (номера телефона), который выполняется в режиме on-line (в синхронном режиме). То есть, на запрос от внешней АИС, система измерений обязательно даёт ответ (результат выполнения теста (команды), или информацию об ошибке) в режиме on-line. В режиме Запросов могут выполняться только оперативные тесты.

Данный режим используется для оперативного получения информации, например, о состоянии абонентской линии (групповой тест), о состоянии абонентского оборудования, о характеристиках абонента, или выполнении определённой команды.

Данный режим применяется, например, операторами службы Бюро ремонта в процессе принятия заявки абонента.

  • Режим Заданий

Режим Заданий используется для процессов измерения и диагностики в асинхронном режиме.

В обобщённом виде ЗАДАНИЕ включает заданный перечень оборудования, для которого необходимо выполнить заданный перечень тестов.

Задание всегда выполняется в асинхронном режиме.

Внешняя АИС формирует задание и передаёт его в систему измерений. В системе измерений задание ставится в очередь на выполнение с определённым приоритетом.

Задание имеет определённый Статус Задания (В очереди, Выполняется, Выполнено).
Результаты выполнения тестов задания сохраняются в Хранилище данных.

Задание может включать в себя любые типы тестов, или тесты разных видов оперативности.
Выполнение тестов задания может проводиться в автоматизированном режиме, или проводиться определёнными сотрудниками определённых служб (диспетчерскими бюро ремонта, кабельными, станционными).

После завершения выполнения тестов заданию присваивается статус "Выполнено", после чего система измерений может проинформировать внешнюю АС о выполнении задания, или опубликовать результаты (передать результаты определённым сервисам внешней АИС).

  • Задание – Пакет

Можно выделить отдельный тип заданий – Пакеты.

Для пакета задаётся перечень оборудования (например, диапазон номеров) и один тест (групповой тест абонентской линии).

Пакетный режим измерения и диагностики имеет определённые технологические особенности (время выполнения пакета, загрузка средств измерения, права на выполнение пакета, соответствующие службы, которые запускают выполнение пакетов).

Данный тип заданий используется для периодического мониторинга состояния абонентских линий, общего анализа технического состояния телекоммуникационной сети, проведения профилактических работ, предупреждения повреждений.

Регламент взаимодействия внешних АИС с системой измерений и диагностики

Регламент взаимодействия внешних АИС с системой измерений и диагностики для режимов Запросов и Заданий представлен на рисунках:

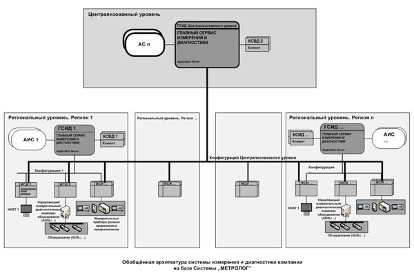
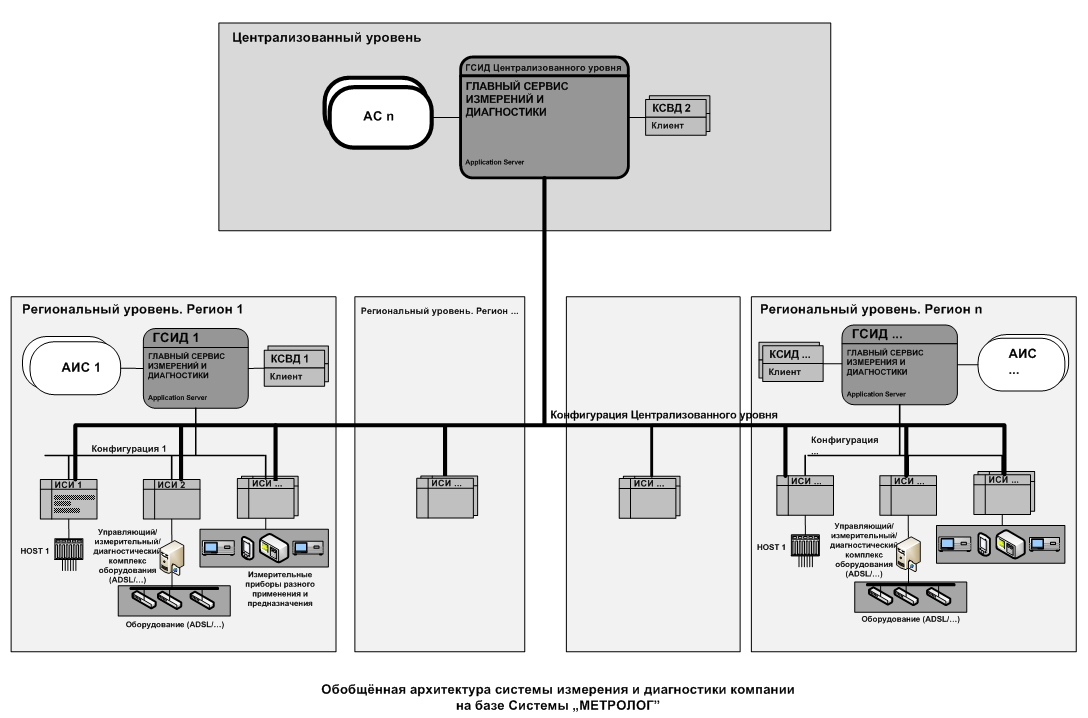
Обобщённая архитектура системы измерений и диагностики предприятия на базе Системы „МЕТРОЛОГ”

С учётом гибкой сервис-ориентированной архитектуры построения Системы „МЕТРОЛОГ” возможны разные варианты построения корпоративной системы измерений, анализа и диагностики.

Система измерений и диагностики на уровне предприятия в общем случае является сеть централизованных сервисов ГСИД (Главный сервис (сервер) измерений, анализа и диагностики) и сеть интеграционных сервисов (ИСИ).

Конкретная реализация архитектуры корпоративной системы измерения, анализа и диагностики компании обеспечиваются на уровне конфигурации и настройки сервисов Системы „МЕТРОЛОГ”.
Обобщённая архитектура системы измерения и диагностики компании на базе Системы „МЕТРОЛОГ” представлена на рисунке:

Приведенная архитектура учитывает регионально-распределённую инфраструктуру компании, наличие централизованного уровня и региональных уровней системы измерения и диагностики.

Информация


Презентации


Информационные технологии для Вашего бизнеса
ООО "Инфотехносервис"
Украина г.Киев
тел. +380(44)387-65-86
тел. +380(44)235-05-57
моб. +380(50)311-65-86
e-mail: support@its.kiev.ua
сайт: its.kiev.ua